zblog后台传图片到第三方显示csp被关闭了

2023-03-02
561次阅读
没有评论

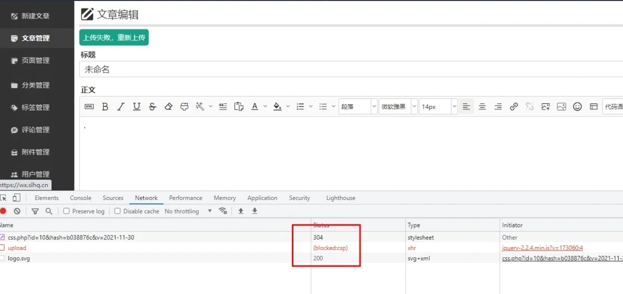
之前跨域的问题我经常会遇到,但我看了下这个不是跨域的问题,而是浏览器觉得不安全给关闭请求了。

在网上找了很久的答案,基本上都是我无法理解毫无头绪如何去做的方法,最后还是找到最古老的办法。

直接换域名,同一个域名子域名都出错,那我就把图床程序放在二级目录,在相同的域名下他总算不报错了。

zblog后台传图片到第三方显示csp被关闭了

问了zblog 的群里面,也没人知道如何处理这个问题。

实在是有些麻烦,我还是觉的wordpress 要好用一些。

正文结束
自由书生
版权声明:本站原创文章,由 自由书生 于2023-03-02发表,共计195字。
转载说明:除特殊说明外本站文章皆由CC-4.0协议发布,转载请注明出处。
评论(没有评论)
验证码